MetaBrainz Community Discourse
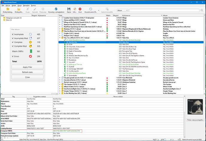
New tag: Composer MBID in Picard A4
MusicBrainz Picard
WindowsLover
March 20, 2026, 11:35pm
1
p
1671×1144 262 KB